:quality(75)/cach_gui_1_sheet_trong_excel_qua_zalo_7_f73a6f1ef1.jpg)
Hướng dẫn cách gửi 1 sheet trong Excel qua Zalo cực đơn giản và dễ thực hiện
Cách gửi 1 sheet trong Excel qua Zalo như thế nào là một câu hỏi mà nhiều người có thể chưa biết. Ngay dưới đây, FPT Shop sẽ hướng dẫn các bạn chi tiết cách gửi 1 sheet trong Excel qua Zalo vừa nhanh, vừa đơn giản, giúp việc chia sẻ dữ liệu của bạn cho bạn bè trên Zalo được thuận tiện hơn.
Trong công việc và học tập, việc chia sẻ dữ liệu nhanh chóng và thuận tiện là điều cực kỳ quan trọng. Một trong những công cụ phổ biến được sử dụng để chia sẻ tài liệu hiện nay là Zalo, ứng dụng nhắn tin và gọi điện miễn phí đang được rất nhiều người sử dụng. Trong bài viết này, FPT Shop sẽ cùng các bạn tìm hiểu cách gửi 1 sheet trong Excel qua Zalo, giúp bạn dễ dàng chia sẻ thông tin từ bảng tính của mình mà không gặp bất kỳ khó khăn nào.
Cách gửi 1 sheet trong Excel qua Zalo cực đơn giản
Để gửi file sheet qua Zalo, bạn cần thực hiện theo những hướng dẫn sau đây, để đảm bảo file được gửi một cách dễ dàng nhất qua Zalo:
1. Lưu 1 sheet trong Excel thành file riêng
Để gửi 1 sheet trong Excel qua Zalo, bước đầu tiên bạn cần thực hiện là tách sheet đó ra và lưu thành một file riêng biệt. Sau đây là hướng dẫn chi tiết các bước thực hiện thủ thuật này một cách dễ dàng.
Bước 1: Chọn sheet cần tách và sao chép
Đầu tiên, mở file Excel chứa sheet mà bạn muốn chia sẻ. Sau đó, nhấp chuột phải vào tên sheet ở dưới cùng của màn hình (trong khu vực các tab sheet). Trong menu xuất hiện, bạn chọn Move or Copy.

Bước 2: Tạo file mới
Khi hộp thoại Move or Copy hiện ra, trong phần To book, chọn New book để tạo một file Excel mới. Đây sẽ là nơi chứa bản sao của sheet mà bạn sắp tạo. Tiếp theo, tích chọn Create a copy để giữ nguyên dữ liệu trong sheet gốc và nhấn OK. Như vậy, bạn đã hoàn tất việc sao chép một sheet sang một file mới.

2. Gửi file đã tách qua Zalo
Sau khi đã tách được 1 sheet trong Excel thành file riêng, bạn chỉ cần lưu file đó lại và có thể dễ dàng gửi qua Zalo:
Bước 1: Lưu file Excel mới
Trong file Excel chứa bản sao vừa được tạo, bạn cần lưu nó vào máy tính của mình. Để làm điều này, bạn có thể chọn một trong những cách sau:
- Nhấn vào biểu tượng Save trên thanh công cụ.
- Sử dụng tổ hợp phím Ctrl + S để lưu nhanh.
- Hoặc vào File và chọn Save As để lưu file tại một vị trí cụ thể.

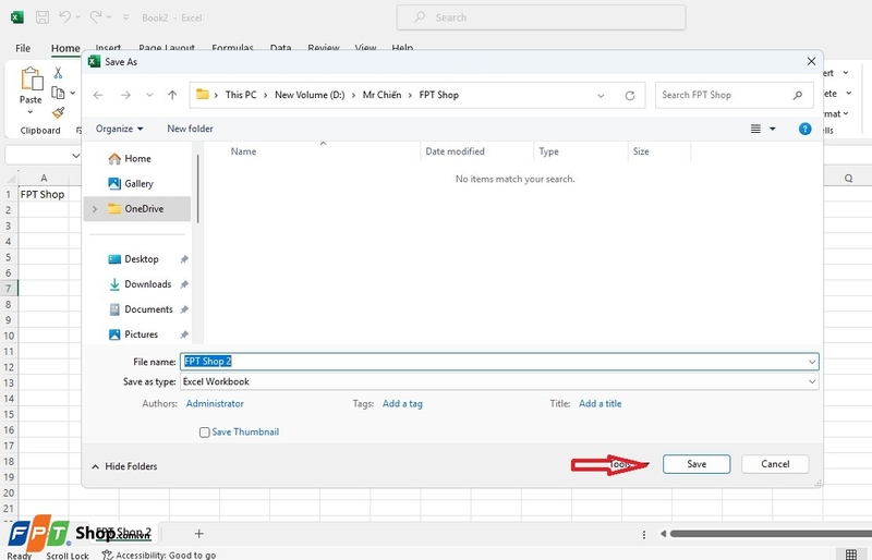
Bước 2: Đặt tên và lưu file
Sau khi nhấn Save, bạn sẽ cần nhập tên file trong trường File Name. Sau đó, chọn vị trí lưu trữ trên máy tính và nhấn Save. Vậy là bạn đã hoàn tất việc lưu file Excel mới.

Bước 3: Mở Zalo và chọn người nhận
Bây giờ, mở ứng dụng Zalo và vào cuộc trò chuyện với người bạn muốn chia sẻ file. Nhấn vào biểu tượng Đính kèm File (biểu tượng kẹp giấy), sau đó Chọn File rồi nhấn Open, file sẽ được gửi ngay lập tức cho người bạn muốn gửi.

Lợi ích của việc gửi 1 sheet trong Excel qua Zalo
Việc gửi 1 sheet trong Excel qua Zalo có rất nhiều lợi ích. Đầu tiên, Zalo là một công cụ nhắn tin cực kỳ phổ biến và được nhiều người sử dụng, đặc biệt tại Việt Nam. Việc gửi dữ liệu qua Zalo không chỉ đơn giản mà còn nhanh chóng, giúp bạn tiết kiệm thời gian và công sức so với việc sử dụng email hay các ứng dụng khác.
Ngoài ra, với Zalo, bạn có thể gửi các file PDF, ảnh và cả những tài liệu khác mà không gặp phải giới hạn dung lượng quá lớn, điều này giúp bạn dễ dàng gửi tài liệu mà không lo về dung lượng. Một lợi ích khác là Zalo hỗ trợ cả trên nền tảng di động và máy tính, giúp bạn linh hoạt trong việc sử dụng, không phụ thuộc vào thiết bị.

Lưu ý khi gửi 1 sheet trong Excel qua Zalo
Khi gửi 1 sheet trong Excel qua Zalo, bạn cần chú ý một số điều sau:
- Kiểm tra độ chính xác của dữ liệu: Trước khi gửi, hãy chắc chắn rằng dữ liệu trong sheet của bạn là chính xác và đầy đủ.
- Định dạng hợp lý: Lưu sheet dưới dạng Excel, PDF hoặc ảnh để đảm bảo người nhận có thể dễ dàng đọc và hiểu dữ liệu mà bạn chia sẻ.
- Đảm bảo kết nối Internet ổn định: Zalo cần có kết nối Internet để gửi nhận file, vì vậy hãy chắc chắn rằng kết nối Internet của bạn ổn định.
- Gửi file cho đúng người nhận: Nếu là những file quan trọng, bạn hãy đảm bảo gửi đúng cho người được nhận, sau khi người nhận đã nhận được, nên xóa ngay ở cả hai phía để đảm bảo thông tin không bị lộ ra ngoài.
Lời kết
Như vậy, bạn đã biết cách gửi 1 sheet trong Excel qua Zalo một cách nhanh chóng và dễ dàng. Đây là một phương pháp tiện lợi và hiệu quả để chia sẻ dữ liệu Excel mà không cần phải gửi cả file Excel lớn. Với việc sử dụng Zalo, bạn có thể dễ dàng chia sẻ thông tin với bạn bè, đồng nghiệp hoặc nhóm học tập mà không gặp phải vấn đề gì. Bạn hãy thử ngay và tận dụng tối đa các tính năng hữu ích của Zalo trong công việc và học tập nhé!
Nếu bạn muốn làm việc hiệu quả và dễ dàng hơn với Excel, hãy lựa chọn những chiếc laptop văn phòng có hiệu suất ổn định và dung lượng cao tại FPT Shop để trải nghiệm công việc mượt mà và nhanh chóng nhé.
Mua ngay các laptop văn phòng giá tốt, bền đẹp tại đây:
Xem thêm:
:quality(75)/estore-v2/img/fptshop-logo.png)