:quality(75)/cach_danh_trang_tu_trang_2_01_e13b39cf0c.jpg)
Cách đánh số trang từ trang 2 trong Word mà không làm ảnh hưởng đến định dạng tài liệu
Cách đánh số trang từ trang 2 trong Word khá đơn giản. Bạn chỉ cần ngắt section giữa trang 1 và trang 2, bỏ liên kết với section trước, rồi chèn số trang và thiết lập để bắt đầu từ số 1. Chỉ với vài bước, bạn đã có thể loại bỏ số trang khỏi trang đầu mà vẫn đảm bảo tài liệu chuyên nghiệp.
Bạn đang soạn thảo một tài liệu quan trọng trên Word và muốn đánh số trang từ trang thứ 2 trở đi? Bạn không muốn trang bìa hay mục lục bị đánh số, nhưng lại lo sợ việc chỉnh sửa sẽ làm hỏng bố cục, lệch định dạng hay khiến cả file trở nên lộn xộn?
Đừng lo, trong bài viết này, bạn sẽ biết chính xác cách đánh số trang từ trang 2 trong Word mà vẫn giữ nguyên định dạng tài liệu. Chỉ với vài bước đơn giản, bạn sẽ làm chủ tính năng này một cách dễ dàng.
Khi nào bạn cần đánh số trang từ trang 2 trong tài liệu?

Trong nhiều trường hợp, bạn không muốn trang đầu của tài liệu bị gắn số, nhưng vẫn cần đánh số đầy đủ phần nội dung chính. Dưới đây là một số tình huống mà bạn sẽ cần đánh số trang từ trang 2 trong tài liệu:
- Văn bản có trang bìa riêng: Trang bìa thường chỉ mang mục đích trình bày tên tài liệu, tác giả hoặc logo. Việc đánh số từ trang này sẽ làm mất tính chuyên nghiệp. Bởi vậy, bạn sẽ cần bỏ số trang của trang bìa để đánh số trang đầu nội dung từ trang 2 trở đi (được đánh là “1”).
- Tài liệu học thuật (luận án, báo cáo, tiểu luận): Các quy định thường yêu cầu trang mục lục, phần mở đầu không đánh số, chỉ số trang bắt đầu từ chương đầu. Vì vậy, bạn cần bỏ số ở các phần đầu và khởi đầu đánh số từ chương 1 (thường là trang thứ hai hoặc ba).
- Văn bản chuyên nghiệp (hồ sơ, đề xuất, báo cáo): Việc giữ trang đầu là phần mở đầu “sạch” sẽ giúp tạo ấn tượng chuyên nghiệp. Ngoài ra, số trang từ phần thân tài liệu sẽ giúp người đọc dễ theo dõi, dẫn chứng hoặc trích dẫn chính xác.
- Khi làm mục lục tự động: Nếu bạn tạo mục lục tự động, số trang phải tương ứng với nội dung chính. Việc bỏ số phần mở đầu sẽ giúp mục lục chính xác, gọn gàng, tránh gây nhầm lẫn. Ngoài ra, nó cũng đảm bảo tài liệu của bạn vừa đẹp mắt, vừa chuẩn mực, dễ theo dõi và tiện lợi khi in ấn hoặc nghiệm thu.
Trước khi khám phá cách đánh số trang từ trang 2 trong Word, chúng ta có thể dành chút thời gian tìm hiểu các lỗi thường gặp khi đánh số trang trong word nhé.
Những lỗi thường gặp khi đánh số trang trong Word

Việc đánh số trang tưởng chừng đơn giản nhưng lại dễ gặp nhiều lỗi khó chịu như sau:
- Số trang không hiển thị đúng vị trí mong muốn: Một trong những lỗi phổ biến nhất là số trang không nằm đúng vị trí bạn đã chọn. Bạn muốn số nằm ở giữa hoặc góc phải dưới, nhưng khi in ra lại bị lệch sang trái, chèn vào tiêu đề hoặc thậm chí nằm ngoài vùng in.
- Số trang bắt đầu từ trang sai: Bạn cần đánh số từ trang 2, nhưng Word lại tự động bắt đầu từ trang 1. Hoặc ngược lại, bạn muốn trang đầu được đánh là số 1 nhưng lại thấy hiển thị là số 2, 3... Đây là lỗi khiến tài liệu mất logic, đặc biệt với luận văn, báo cáo.
- Số trang bị lặp lại ở nhiều section: Trong những tài liệu được chia thành nhiều phần (section), số trang đôi khi bị lặp lại. Điều này dễ gây hiểu nhầm cho người đọc và khiến tài liệu thiếu tính liền mạch.
- Mất số trang ở một số trang nhất định: Một số trang giữa tài liệu đột nhiên không hiển thị số, dù trước và sau đó đều có. Đây là lỗi khá thường gặp nếu người dùng thao tác nhiều với header/footer hoặc vô tình xóa nhầm trường số trang trong một section.
- Mục lục hiển thị sai số trang: Khi tạo mục lục tự động, bạn có thể thấy số trang không khớp với nội dung thực tế. Lỗi này thường xuất hiện sau khi chỉnh sửa lại thứ tự các phần nhưng quên đồng bộ lại đánh số.
- Trang đầu vẫn hiện số dù đã chọn “bỏ số trang đầu tiên”: Bạn đã chọn bỏ số trang đầu tiên, nhưng trang bìa vẫn xuất hiện số khi xem hoặc in ra. Đây là lỗi rất khó chịu, nhất là trong các tài liệu cần tính trang chuẩn như báo cáo, luận văn hay hồ sơ thầu.
Vậy làm thế nào để đánh số trang từ trang 2 mà không gặp lỗi hay thay đổi định dạng tài liệu? Chúng ta hãy cùng khám phá ngay cách đánh số trang từ trang 2 trong Word ở phần tiếp theo của bài viết nhé.
Cách đánh số trang từ trang 2 trong Word
Để đánh số trang từ trang 2 trong Word, bạn hãy làm theo các bước hướng dẫn chi tiết như sau:
Bước 1: Chèn ngắt Section tại cuối trang 1
Đầu tiên, bạn hãy mở file Word có sẵn hoặc tạo mới tài liệu bạn muốn thực hiện thao tác. Sau đó, bạn cần tách phần đầu (trang bạn không muốn đánh số) ra khỏi phần còn lại bằng cách đặt con trỏ chuột vào đầu trang 2 (trước ký tự đầu tiên). Tiếp theo, bạn hãy vào tab Layout → Breaks → chọn Next Page.

Thao tác này sẽ tạo một section mới bắt đầu từ trang 2 cho tài liệu của bạn.
Bước 2: Tắt liên kết Header/Footer giữa hai section
Để độc lập phần header/footer trang 2 trở đi, bạn hãy nhấp đúp vào Header hoặc Footer trên trang 2. Trong Header & Footer Tools trên thanh Ribbon, bạn hãy bỏ chọn “Link to Previous” để ngắt liên kết với phần trước đó.

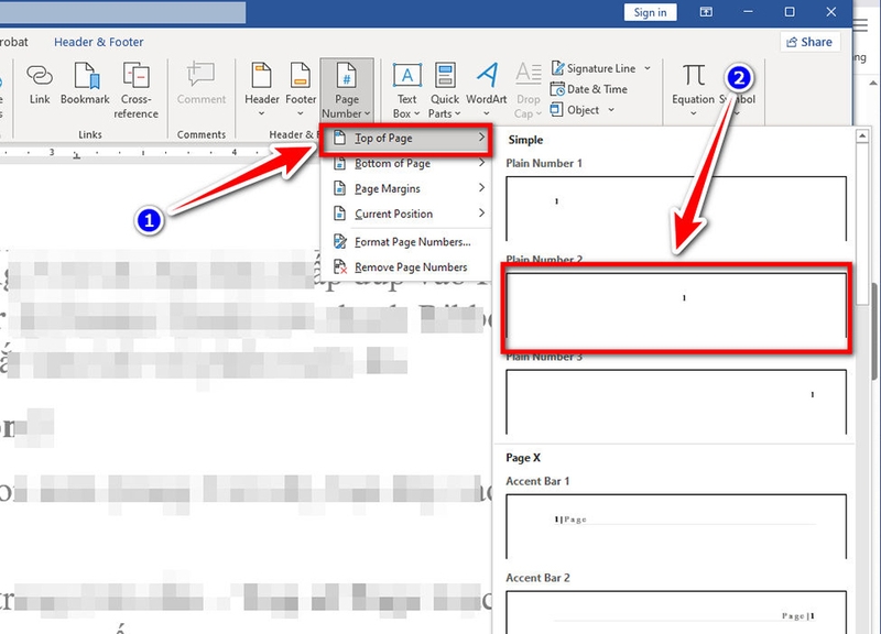
Bước 3: Chèn số trang vào section 2
Khi đang ở header/footer của section mới (trang 2 trở đi), bạn hãy vào tab Insert → Page Number.

Sau đó, bạn hãy chọn vị trí đặt số trang (trên đầu – Top of Page hoặc chân trang – Bottom of Page) và chọn kiểu mong muốn.

Bước 4: Thiết lập số trang bắt đầu là “1” trên trang 2
Để điều chỉnh sao cho trang 2 hiển thị là trang số 1, bạn hãy vào Insert → Page Number → Format Page Numbers.

Tại phần Page Numbering, bạn chọn giá trị 1 cho mục “Start at”, rồi click OK.

Khi đó, Word sẽ đánh số trang 2 là “1”, trang 3 là “2” và tiếp tục theo thứ tự cho các trang còn lại của tài liệu.
Cuối cùng, bạn hãy nhấn Close Header and Footer hoặc nhấn ESC để trở về nội dung chính.

Trước khi lưu lại, bạn hãy kiểm tra để đảm bảo trang đầu không có số trang và trang 2 được đánh số từ 1.

Tạm kết
Cách đánh số trang từ trang 2 trong Word không hề phức tạp. Quan trọng nhất là đừng để việc đánh số làm thay đổi định dạng tổng thể của tài liệu. Bạn chỉ cần làm theo hướng dẫn của FPT Shop là tài liệu của bạn sẽ luôn gọn gàng và chuyên nghiệp.
Nếu cần một chiếc laptop văn phòng chất lượng, bạn đừng quên truy cập vào website FPT Shop hoặc đến ngay của hàng gần nhất ngay hôm nay để nhận được nhiều ưu đãi hấp dẫn nhé!
Xem thêm:
:quality(75)/estore-v2/img/fptshop-logo.png)