:quality(75)/2022_6_19_637912699302307787_vba-la-gi-0.jpg)
VBA là gì? Những ứng dụng hữu ích của VBA cho một vài lĩnh vực công việc
VBA là công cụ lập trình rất tuyệt vời để tự động hóa các công việc hàng ngày, giúp bạn cải thiện và nâng cao năng suất làm việc. Hãy cùng tìm hiểu VBA là gì và những ứng dụng của VBA trong công việc nhé.
VBA là gì?
VBA (Visual Basic for Applications) là ngôn ngữ lập trình cơ bản của Excel nói riêng và bộ công cụ Microsoft Office nói chung.
Lập trình VBA là viết ra các dòng lệnh để thực hiện một thao tác nào đó trong Excel mà người dùng muốn làm. Do đó, với các đầu việc phải lặp đi lặp lại với tần suất liên tục, có thể là mỗi ngày hoặc mỗi tuần, cùng những thao tác giống nhau, bạn có thể viết nó thành các đoạn lệnh VBA, sau đó mỗi khi cần thực hiện tác vụ đó, bạn chỉ cần cho chạy chương trình đã viết sẵn thì Excel sẽ tự động thực hiện những việc đó. Điều này giúp bạn tiết kiệm được thời gian phải làm đi làm lại một việc.

Macro trong Excel là gì?
Macro là công cụ cho phép bạn tự động hóa các tác vụ thực hiện trong Excel bằng cách sao chép lại những hành động mà bạn đã thực hiện, khi được chạy đoạn Macro đó, Excel sẽ tự động thực hiện các thao tác giống như những gì mà bạn đã ghi lại.
Bản chất của Macro là các đoạn lệnh VBA, tức là khi bạn ghi lại những hành động mà bạn đã thực hiện, Macro sẽ mã hóa thành các câu lệnh lập trình.

Cách mở VBA và giao diện của nó
Cách mở VBA trong Excel
Để mở cửa sổ thao tác với VBA, bạn làm theo các bước sau:
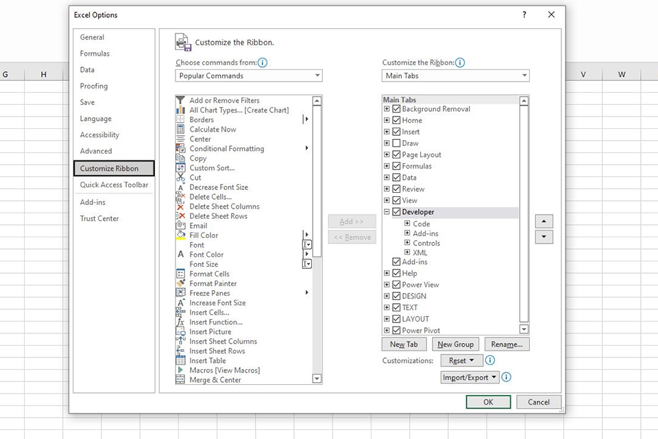
Bước 1: Trước tiên, bạn cần hiển thị thẻ Developer trên thanh công cụ bằng cách vào thẻ File, chọn Option. Trong hộp thoại Excel Options hiện ra, vào mục Customize Ribbon. Tại phần Customize the Ribbon, chọn Main Tabs, tìm xuống tick chọn vào thẻ Developer.
Lúc này, trên thanh công cụ của file Excel đã xuất hiện thẻ Developer.
Bước 2: Vào thẻ Developer, tại khu vực Code, chọn Visual Basic để mở trình soạn thảo VBA (hoặc bạn có thể nhấn tổ hợp phím Alt + F11), chọn Macros để hiển thị hộp thoại lưu trữ các bản đã ghi, chọn Record Macro để bắt đầu ghi một bản Macro mới.
Bước 3: Sau khi trình soạn thảo VBA hiện ra, nhấn chuột phải vào VBAProject, chọn Insert và sau đó là Module để bắt đầu với một Module mới.
Bước 4: Viết chương trình của mình vào Module mới này và chạy thử chương trình.
Giao diện của VBA
- Menu Bar
Đây là nơi chứa tất cả các tùy chọn mà bạn có thể sử dụng trong VBA. Menu Bar chứa các tùy chọn rất quen thuộc như trong Excel như File, Edit, View, Insert,... Ngoài ra, nó còn chưa các tùy chọn dành riêng cho lập trình VBA như Debug, Run, Add-Ins,...
- Tool Bar
Tool Bar nằm ngay phía dưới của Menu Bar, bao gồm các tính năng hữu ích thường xuyên được sử dụng như Save, Undo, Run, Break, Reset,... Nếu bạn muốn thêm hoặc xóa các tùy chọn ở đây, bạn có thể nhấn vào nút mũi tên xổ xuống ở ngoài cùng phía bên phải và chọn Add or Remove Buttons.
- Project Explorer
Phía trên bên trái là cửa sổ Project Explorer. Nơi đây chứa các thông tin về Project và các đối tượng của Project như Workbook, Module, Class Module, User Form,...
- Properties
Dưới Project Explorer là cửa sổ Properties, hiển thị các thuộc tính của đối tượng được chọn.
- Cửa sổ viết lệnh
Đây là nơi để bạn viết các dòng lệnh của lập trình VBA.
.jpg)
Những ứng dụng hữu ích của VBA cho một vài lĩnh vực công việc
Thật ra bạn không cần phải làm việc trong lĩnh vực cụ thể nào mới có thể sử dụng VBA vào công việc bởi với bất kì người dùng Excel nào cũng có thể ứng dụng ngôn ngữ lập trình này vào công việc hàng ngày để tự động hóa các công việc phức tạp và có tính lặp đi lặp lại nhằm tiết kiệm thời gian của mình. Tuy nhiên, dưới đây là một vài lĩnh vực mà VBA được ứng dụng cực kì phổ biến.
- Tài chính, kế toán
Đây là lĩnh vực mà VBA gần như là công cụ không thể thiếu chứ không chỉ là một điểm cộng. Với những báo cáo về tài chính - kế toán phức tạp, nếu chỉ đơn thuần thực hiện mọi thứ bằng cách thủ công, bạn sẽ phải tốn hàng giờ, thậm chí hàng tuần vào mỗi cuối mỗi kỳ kinh doanh như hàng tháng, hàng quý và đặc biệt là tổng kết hàng năm. Nếu sử dụng Macro và VBA, thời gian bạn phải bỏ ra cho những việc tương tự trên được rút ngắn đáng kể, bởi vì mọi thứ đã được lập trình sẵn, bạn có thể để máy ở đó và tiếp tục làm việc khác thay vì vò đầu vào hàng đống báo cáo phức tạp trên.
- Phân tích dữ liệu
Phân tích dữ liệu là ngành ngày càng có sức hút bởi tính thực tiễn và những giá trị mà nó mang lại cho doanh nghiệp nhờ tận dụng nguồn tài nguyên quý như vàng đó là dữ liệu. Công cụ cơ bản nhất đối với những người làm việc trong lĩnh vực này đó chính là Excel và với những phân tích chuyên sâu thì VBA là giải pháp rất hữu hiệu và phổ biến.
- Marketing
Với những người dùng đang công tác trong lĩnh vực Marketing thì quản lý dữ liệu khách hàng, lập kế hoạch cho chương trình quảng cáo, phân tích, đánh giá, tối ưu hóa chiến dịch marketing là những đầu việc quan trọng và VBA sẽ giúp những công việc này được nhẹ nhàng và hiệu quả hơn.
- Kinh doanh
Lập kế hoạch kinh doanh, dự báo doanh số, báo cáo doanh thu hàng tháng, hàng quý, hàng năm đều là những công việc mà nếu có sự giúp đỡ của VBA, bạn sẽ tiết kiệm được rất nhiều thời gian và mang lại hiệu quả cao.

Trên đây là những chia sẻ về VBA là gì và những ứng dụng hữu ích của VBA cho công việc của bạn. Nếu bạn biết thêm thông tin gì về ngôn ngữ lập trình này, đừng ngần ngại chia sẻ ở dưới phần bình luận nhé. Hy vọng bài viết sẽ giúp ích được cho bạn, chúc các bạn thành công.
:quality(75)/estore-v2/img/fptshop-logo.png)